Aus Produktplanungen können Produktplanungsvorlagen erstellt werden. Produktplanungsvorlagen können für andere Publikationen wiederverwendet werden. Produktplanungsvorlagen können als Link oder als Kopie erstellt und geladen werden.
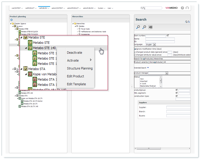
Geplante Knoten, die als Link in die Produktplanung geladen werden, können in der Produktplanung nicht bearbeitet werden. Als Link erstellte und geladene Produktplanungsvorlagen werden gelb dargestellt. Nicht benötigte Knoten aus der Produktplanungsvorlage können deaktiviert werden. Deaktivierte Knoten werden orange dargestellt. Wenn Sie die Hierarchiestruktur einer als Link geladenen Produktplanungsvorlage bearbeiten möchten, müssen Sie die Vorlage bearbeiten.
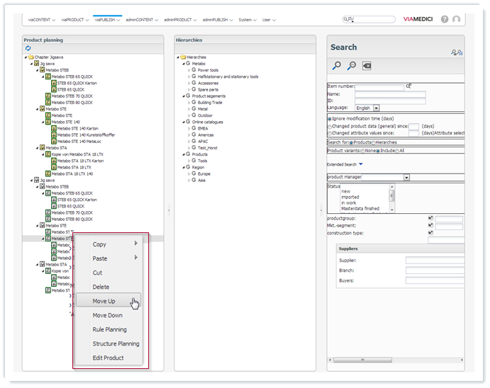
Geplante Knoten, die als Kopie in die Produktplanung geladen werden, können in der Produktplanung bearbeitet werden. Änderungen an einer als Kopie geladenen Produktplanungsvorlage in der Produktplanung werden nicht für die Produktplanungsvorlage übernommen. Unter adminPUBLISH → Produktplanung → Vorlagen können Sie die Produktplanungsvorlagen bearbeiten. Wenn Sie mehrere Vorlagen verwenden, können Sie unter adminPUBLISH → Produktplanung → Kategorien entsprechende Produktplanungsvorlagen-Kategorien erstellen.


